Qualify.Net

Schulungsmanagement-Software

Schulungen planen, durchführen und Qualifikationen verwalten.
Software CAQ.Net
Übersicht aller
Mitarbeiterqualifikationen
KI-gestützte Erstellung
von E-Learnings
Automatische Erinnerung
bei Ablauf von Qualifikationen

E-Learning in der Schulungsmanagement<span>-</span>Software <b>Qualify</b><i>.Net</i>
E-Learning in der Schulungsmanagement-Software Qualify.Net

Digitales Schulungsmanagement

Mit der Schulungsmanagement-Software Qualify.Net erhalten Sie ein leistungsstarkes Tool zur Planung, Verwaltung, Dokumentation und Auswertung von Schulungsmaßnahmen, welches Sie bei der Einhaltung vielfältiger Normvorgaben unterstützt und darüber hinaus ein hohes Maß an Flexibilität für Ihr tägliches Schulungsmanagement bietet.

Hierzu unterstützt Sie Qualify.Net etwa bei der Erfüllung der Dokumentationspflichten nach DIN EN ISO 9001 und ermöglicht die Erstellung einer aussagekräftigen, leicht zu pflegenden Qualifikations- und Schulungsdatenbank. Nicht zuletzt dank E-Learning-Funktionen ermöglicht Ihnen die Software darüber hinaus, das volle Potenzial Ihrer Mitarbeiter zu erschließen und damit die Weichen in Richtung nachhaltigem Unternehmenserfolg zu stellen.

Funktionen der Schulungsmanagement-Software

  • Qualifikationsmatrix
    Überblick über den aktuellen Status von Qualifikationen und Ermittlung des Schulungsbedarfs je Mitarbeiter oder Mitarbeitergruppe im Sinne einer Qualifikationsmatrix-Software
  • Erfüllung der Nachweispflicht und Rückverfolgbarkeit
    Saubere Dokumentation mit Qualifikationsnachweis und Wirksamkeitsprüfung für jeden Mitarbeiter
  • Bedingungsqualifikation
    Verwaltung und Verknüpfung verschiedener aufeinander aufbauender Qualifikationen
  • Potenzialanalyse
    Geeignete Mitarbeiter für eine bestimmte Tätigkeit auf Basis benutzerdefinierter Profile ermitteln
  • Einladungs- & Buchungsmanagement
    Anmeldungsverwaltung mit automatischer Annahme oder manueller Freigabe
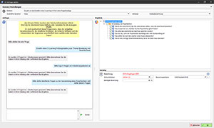
  • KI-Assistent
    Unterstützung durch integrierten KI-Assistenten bei der Erstellung von Prüfungsfragen aus PDF-Dokumenten und Schulungsinformationen
  • E-Learning
    Mitarbeiter können ihren Wissensstand anhand interaktiver Selbstschulungen und zeitgesteuerter Prüfungen nachprüfen und belegen
    • Erstellung von eigenen Prüfungskatalogen
    • Import von Prüfungskatalogen im SCORM-Standard
  • Bewertungsmöglichkeiten
    Onlinefunktion zur Schulungsbewertung, Referentenbewertung oder Bewertung von Veranstaltungsstätten
  • Auswertung
    Erfassung und Auswertung interner und externer Schulungsmaßnahmen zur Ermittlung von Schulungsdauer und Kostenübersicht
  • Schulungsunterlagen
    Vorgefertigte Dokumente vom Teilnehmerzertifikat oder Einarbeitungsplan bis hin zur Tischkarte nutzen oder individuell anpassen


Modulübergreifende Funktionen

Normenkonformität der Schulungsmanagement-Software

  • DIN EN ISO 9001
  • DIN EN ISO 13485
  • FSSC 22000
  • IATF 16949
  • DIN EN 9100
  • DIN EN ISO/IEC 17025
  • FDA 21 CFR Part 820.25
  • FDA 21 CFR Part 11
  • GMP
  • IFS
  • weitere Normen »

Warum CAQ AG?

Serviceversprechen und Produktphilosophie

Unser Serviceverständnis basiert darauf, unseren Kunden in sämtlichen Aspekten rund um unsere Softwarelösung zur Seite zu stehen. Hierzu bieten wir mit unserem Wartungsvertrag ein Komplettpaket, in welchem alles enthalten ist, um die durchgängige Betreuung Ihrer CAQ.Net Softwarelösung vor, während und nach der Inbetriebnahme zu gewährleisten.

  • Inklusive
    Updates, Upgrades & Releasewechsel
  • Inklusive
    Support durch QM- und IT-Profis
  • Inklusive
    Anwenderworkshops
  • Inklusive
    Screencasts
  • Inklusive
    Normenkonformität
  • Inklusive
    Informationssicherheit

Screencast
Software Tutorials & Anwenderworkshops

Registrieren Sie sich jetzt für CAQ.net
und entdecken Sie die Kurzfilme zur Softwarebedienung.

Jetzt registrieren