QBD.Net

Dokumentenmanagement-Software

Dokumente normenkonform erstellen, lenken und verwalten.
Software CAQ.Net
Immer mit der aktuellsten
Version
der Dokumente arbeiten
Änderungsverfolgung & Überwachung
von Lenkungsaufgaben
Bearbeitung von Dokumenten
z. B. via MS Office

Dokumentenmanagement-Software QBD.Net
Dokumentenmanagement-Software QBD.Net

Normenkonformes & papierloses Dokumentenmanagement

Neben Vorgaben zum Erstellungsprozess enthalten Normen und Richtlinien zum Qualitätsmanagement wie die ISO 9001, IATF 16949 und ISO 13485 nicht unerhebliche Vorgaben bezüglich Handhabung, Pflege, Lenkung und Versionsverwaltung von Dokumenten. Diese sprengen schnell die Grenzen einer manuellen Dokumentenverwaltung und machen den Einsatz einer leistungsfähigen Dokumentenmanagement-Software wie QBD.Net unumgänglich.

Schaffen Sie mit QBD.Net ein ganzheitliches und vollständig integriertes Dokumentenwesen im Unternehmen, welches nicht zuletzt dank browserbasierten Web-Applikationen sämtliche Mitarbeiter bei der Umsetzung dokumentenbezogener Prozesse einbindet. Zu diesem Zweck enthält QBD.Net auch jene vielfältigen, frei konfigurierbaren Möglichkeiten, die eine Dokumentenlenkung-Software für die normenkonforme Handhabung Ihrer Dokumente enthalten muss.

Funktionen der Dokumentenmanagement-Software

  • Dokumentenlenkung & -steuerung nach ISO
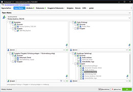
    Team- bzw. personenbezogene Bearbeitung und Lenkung von Dokumenten über Teammatrix mit umfangreichem Rechtekonzept zur Erfüllung von Vorgaben aus Normen und Richtlinien bezüglich der Handhabung von Dokumenten
  • KI-Assistent
    Erstellung von Dokumenten mit Hilfe des KI-Assistenten
  • Vertraute Microsoft-Umgebung
    Vollständige Integration von MS Office Programmen zur Erstellung und Bearbeitung sämtlicher Dokumente, Word-Dateien, Excel-Formulare oder PowerPoint-Präsentationen
  • Versionsverwaltung
    Zugriff auf historische Dokumentenstände inklusive Änderungsverfolgung und integrierter PDF-Erstellung
  • Aufgaben- & Eskalationsmanagement
    Übersicht über offene Aufgaben mit automatischen Mahnungen via E-Mail oder Intranet
  • Einbindung aller Mitarbeiter
    Dokumentenveröffentlichung über plattformunabhängiges, browsergestütztes WebCAQ.Net oder Export in externe Systeme
  • Elektronische Unterschrift
    FDA 21 CFR Part 11 konform
  • Mitgeltende Dokumente
    Hinzufügen und Einsehen mitgeltender Dokumente
  • Vielfältige Möglichkeiten zur Dokumentenbearbeitung
    Nutzung von frei definierbaren Attributen mit der Möglichkeit, ausgewählte Inhalte der Datenbank in den Dokumenten anzeigen zu lassen
  • Importassistent
    Import bestehender Dokumente über Assistenten
  • Alles in einer Datenbank
    Speicherung aller Dokumente in einer modulübergreifenden, zentralen Datenbank mit Zugriff auf Stammdaten (Mitarbeiter, Kostenstellen, Kunden, Artikel, Lieferanten usw.)
  • Filter- & Suchfunktionen
    Zugriff auf relevante Dokumente über Filterfunktion, Volltextsuche oder Schlüsselwörter
  • Anbindung an Dokumentenaustausch-Portale
    Austausch von Dokumenten mit Lieferanten und Kunden etwa über das Portal qxhub möglich


Modulübergreifende Funktionen

  • Nutzung der eingebundenen Dokumente in der Schulungsmanagement-Software Qualify.Net, etwa im E-Learning
  • Kombination mit der Prozessmanagement-Software Process.Net, um Unternehmensprozesse und Produktionsworkflows zu strukturieren und zu steuern
  • Zuordnung sämtlicher Dokumente zu den einzelnen Projektphasen der Projektmanagement-Software Projects.Net
  • Dokumente in der Prüfplanungssoftware Compact.Net zur Kenntnisnahme verpflichtend kennzeichnen
  • Zugriff von allen CAQ.Net Modulen auf Dokumente aus QBD.Net

Normenkonformität der Dokumentenmanagement-Software

  • DIN EN ISO 9001 (z. B. Kapitel 7.5)
  • IATF 16949
  • DIN EN ISO 13485
  • DIN EN 9100
  • DIN EN ISO/IEC 17025
  • FDA 21 CFR Part 820.40
  • FDA 21 CFR Part 11
  • GMP
  • IFS
  • weitere Normen »

Warum CAQ AG?

Serviceversprechen und Produktphilosophie

Unser Serviceverständnis basiert darauf, unseren Kunden in sämtlichen Aspekten rund um unsere Softwarelösung zur Seite zu stehen. Hierzu bieten wir mit unserem Wartungsvertrag ein Komplettpaket, in welchem alles enthalten ist, um die durchgängige Betreuung Ihrer CAQ.Net Softwarelösung vor, während und nach der Inbetriebnahme zu gewährleisten.

  • Inklusive
    Updates, Upgrades & Releasewechsel
  • Inklusive
    Support durch QM- und IT-Profis
  • Inklusive
    Anwenderworkshops
  • Inklusive
    Screencasts
  • Inklusive
    Normenkonformität
  • Inklusive
    Informationssicherheit

Screencast
Software Tutorials & Anwenderworkshops

Registrieren Sie sich jetzt für CAQ.net
und entdecken Sie die Kurzfilme zur Softwarebedienung.

Jetzt registrieren