REM.Net

Reklamationsmanagement-Software

Reklamationen verwalten, Abweichungen analysieren und Ursachen erforschen.
Software CAQ.Net
Überwachung von Abweichungen &
vereinfachte Entscheidungsfindung
Effiziente Maßnahmensteuerung &
Wirksamkeitsprüfung
Transparente Dokumentation
von Abweichungen

Reklamationsmanagement-Software REM.Net
Reklamationsmanagement-Software REM.Net

Effizientes Reklamations- und Abweichungsmanagement

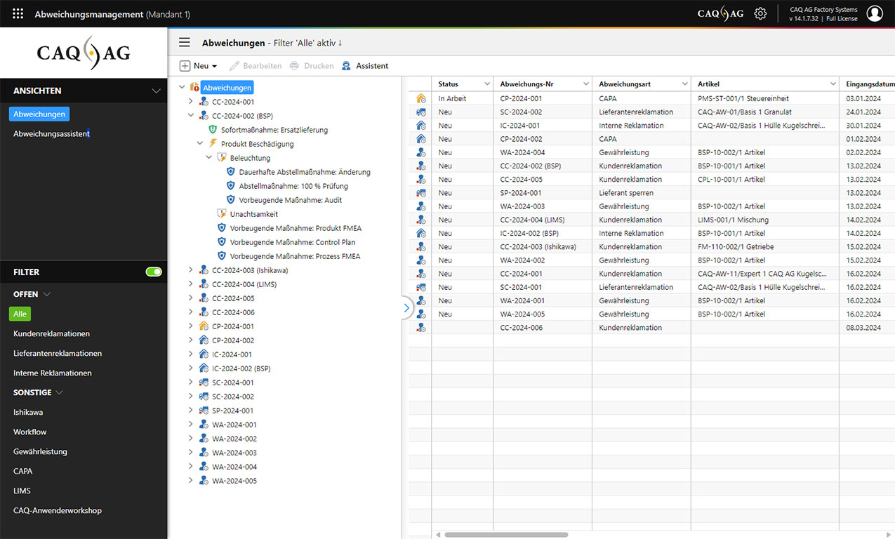
Die REM.Net Reklamationsmanagement-Software unterstützt Sie durchgehend vom Eingang über die Bearbeitung bis zum Abschluss von Reklamationen oder Abweichungen und fördert dabei systematisch wertvolle Informationen zutage. Sie verfügt hierzu über Assistenten, die Sie in allen relevanten Vorgängen unterstützen und Ihre Mitarbeiter im individuell abgesteckten Rahmen führen.

Von der Abwicklung bis hin zu Kundenbetreuung und Abschluss: Analysieren Sie mit der Software auftauchende Fehler und Prozessverletzungen sowie ihre Ursachen und Auslöser, finden Sie Fehlerschwerpunkte, Schwachstellen und Verbesserungspotenziale und identifizieren Sie die verborgenen Ursachen für Reklamationen. Denn, nur wer einen Fehler umfangreich auswertet, kann dessen Kernursache abstellen.

Funktionen der Reklamationsmanagement-Software

  • Reklamationsverwaltung & Abweichungsmanagement
    Erstellung und Bearbeitung von Reklamationen und Abweichungen intern sowie bei Kunden oder Lieferanten – mit freier Detailspezifikation und individuellen Workflows
  • Corrective And Preventive Actions (CAPA)
    CAPA-Software: Systematische Bearbeitung von Qualitätsmängeln, Fehlern und Störungen im Sinne einer adäquaten Korrektur und einer konsequenten Vorbeugung zur Vermeidung von Fehlersituationen
  • Assistentenunterstützung
    Reklamationserfassung und -bearbeitung mittels Assistent und unter Einbindung von beliebigen Objekten wie PDFs, Fotos, Scans oder Videos per Drag & Drop
  • Workflowdefinition & Aufgabenüberwachung
    Verfolgung und Beurteilung von Maßnahmen und deren Wirksamkeit – inkl. automatischer Erinnerungs- und Mahnfunktion
  • Umfassende Fehlerbeschreibung & Risikobetrachtung
    Erfassung von Fehlerort, Fehlerart und Fehlerursache sowie Nutzung der Wissensdatenbank mit Anzeige von Wiederholungsfehlern & Textbausteinen zur standardisierten Formulierung & Fehlerbeschreibung sowie Risikobewertung via 2D-Matrix
  • Ursachenanalyse
    RCA-Software: Analyse von Ursachen mittels Ishikawa-Diagrammen und 5-Why-Methode
  • KI-Assistent
    Ermittlung von Fehlerursachen, Befüllung des Ishikawa-Diagramms durch integrierten KI-Assistenten sowie KI-gestützte Anlage von Abweichungen
  • Einbindung in bestehende Datenstrukturen
    Informationsabgleich via Schnittstelle zu anderen Systemen wie etwa ERP oder CRM
  • 8D-Reports
    Systematische und konsequente Dokumentation der 8D-Methodik anhand integrierter Dokumentvorlagen oder frei definierbarer Reports
  • Auswertungen & Analysen
    Kurz- und Langzeitauswertungen zur Identifizierung von Kostenfaktoren oder der Ermittlung von Bearbeitungszeiträumen rund um Ihre Reklamationen
  • Anbindung von Web-Portalen
    Austausch von Reklamationen mit Lieferanten oder Kunden, etwa über das Portal qxhub möglich

Modulübergreifende Funktionen

Normenkonformität der Reklamationsmanagement-Software

  • DIN EN ISO 9001
  • DIN EN ISO 13485
  • FSSC 22000
  • DIN ISO 10002
  • IATF 16949
  • DIN EN 9100
  • DIN EN ISO/IEC 17025
  • FDA 21 CFR Part 820.100
  • FDA 21 CFR Part 820.198
  • FDA 21 CFR Part 11
  • GMP
  • IFS
  • weitere Normen »

Warum CAQ AG?

Serviceversprechen und Produktphilosophie

Unser Serviceverständnis basiert darauf, unseren Kunden in sämtlichen Aspekten rund um unsere Softwarelösung zur Seite zu stehen. Hierzu bieten wir mit unserem Wartungsvertrag ein Komplettpaket, in welchem alles enthalten ist, um die durchgängige Betreuung Ihrer CAQ.Net Softwarelösung vor, während und nach der Inbetriebnahme zu gewährleisten.

  • Inklusive
    Updates, Upgrades & Releasewechsel
  • Inklusive
    Support durch QM- und IT-Profis
  • Inklusive
    Anwenderworkshops
  • Inklusive
    Screencasts
  • Inklusive
    Normenkonformität
  • Inklusive
    Informationssicherheit

Screencast
Software Tutorials & Anwenderworkshops

Registrieren Sie sich jetzt für CAQ.net
und entdecken Sie die Kurzfilme zur Softwarebedienung.

Jetzt registrieren