REM.Net

Complaint Management Software

Manage complaints, analyze nonconformities, and investigate root causes.
Software CAQ.Net
Improved monitoring of deviations &
simplified decision-making
Efficient action control &
effectiveness verification
Transparent
documentation of deviations

Complaint Management Software REM.Net
Complaint Management Software REM.Net

Efficient Complaint and Nonconformity Management

The Complaint Management Software REM.Net enables you to turn complaints into opportunities. Use the highly refined analytical tools, cost management functions, and methods for root cause analysis in the software in order to comprehensively screen complaints and be able to react immediately. Use the software to efficiently and systematically analyze mistakes and process violations in order to detect their causes and triggers. Identify the hidden causes of complaints and uncover potential for improvement by analyzing error concentration patterns or weak points in production.

The software provides consistent support during the entire complaint management workflow. It accompanies you from the initial entry of the service request all the way to its completion and systematically yields invaluable information throughout every processing step. Thanks to its user-friendly assistants, you will always receive hands-on support by the program and will never be left alone throughout the complaint management process: all the way from comprehensive action management to customer service functions.

Functions of the Complaint Management Software

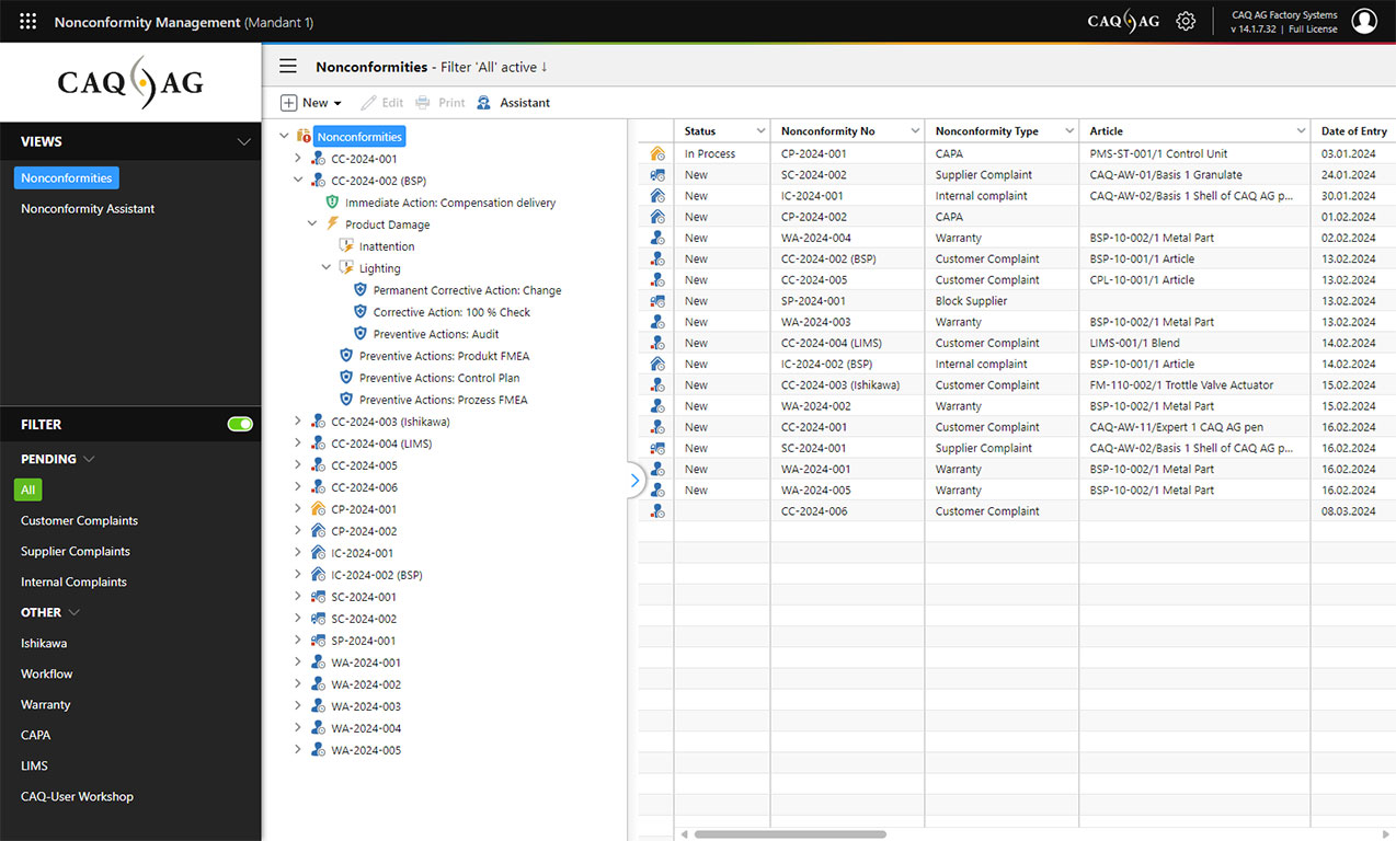
  • Complaint & Deviation Management
    Creation and processing of customer, supplier and internal complaints with free detail specification and individual workflows
  • CAPA (Corrective And Preventive Actions)
    CAPA-Software: Strict implementation of cross-modular CAPA actions
  • Wizard Support
    Wizard-based recording and processing with integration of images, videos etc. via drag & drop
  • Workflow Definition & Task Monitoring
    Efficient action tracking and assessment of action effectiveness with automatic reminders and warning functions
  • Comprehensive Error Description & Risk Assessment
    Recording of error location, error type and error cause as well as use of the knowledge database with display of repeat errors & text templates for standardized formulation & error description as well as risk assessment via 2D matrix
  • Comprehensive Root Cause Analysis
    Root cause analysis via Ishikawa diagram and 5 why method in the spirit of an RCA software
  • AI Assistant
    Identification of root causes and completion of the Ishikawa diagram using the integrated AI assistant, as well as AI-assisted creation of deviations
  • Integration into Existing Data Structures
    Information synchronization via interface to other systems such as ERP or CRM
  • 8D Reports
    8D report software: Create integrated 8D reports as well as individual reports and print documents at a click
  • Evaluations & Analyses
    Short and long-term evaluations, for example for the identification of cost factors or the duration of action processing
  • Connection to Web Portals
    Exchange of complaints with suppliers or customers easily via the qxhub portal

Cross-Modular Functions

Standards-Compliance of the Complaint Management System

  • DIN EN ISO 9001
  • DIN EN ISO 13485
  • FSSC 22000
  • DIN ISO 10002
  • IATF 16949
  • DIN EN 9100
  • DIN EN ISO/IEC 17025
  • FDA 21 CFR Part 820.100
  • FDA 21 CFR Part 820.198
  • FDA 21 CFR Part 11
  • GMP
  • IFS
  • More Regulations »

Why CAQ AG?

Service Commitment and Product Philosophy

Our understanding of service is based on supporting our customers in each and every aspect relating to our software solutions. With our maintenance contract, we offer a complete package that includes everything you need to ensure continuous support for your CAQ.Net software solution before, during, and after implementation.

  • Included
    Updates, Upgrades & Release Changes
  • Included
    Support from QM & IT Professionals
  • Included
    User Workshops
  • Included
    Screencasts
  • Included
    Conformity to Standards
  • Included
    Information Security

Screencast
REM.Net – Complaint Management Software

Sign up to CAQ.de and discover
short films on the usage of our CAQ.Net software.

Sign Up Now