Compact.Net

Software for Inspection Planning & Quality Inspection

Plan, check, analyze, and optimize your product quality.
Software CAQ.Net
Direct data entry or value transfer
via measuring device connection
Comprehensive process control &
evaluation possibilities
Full data
traceability

Inspection data acquisition in Compact.Net
Inspection data acquisition in Compact.Net

All in One: Consistent Inspection Processes

Whether inspection equipment, method, or site: define exactly what you want to inspect as well as how, where, when, and with what you wish to perform your inspections - there are no limits to what you wish to specify when creating your inspection plans. The software allows you to integrate inspection plans directly via templates, family inspection plans, or CAD drawing integration and to access individually defined inspection characteristics. With Compact.Net as your Quality Inspection Software, you can then carry out all planned inspections.

Compact.Net combines Inspection Planning Software and Quality Inspection Software in one module, meaning that you can have the inspection orders resulting from your inspection planning carried out within one solution. You can visually prepare due dates and record inspection data manually or automatically by means of direct measured value transmission via the measuring machine connection. Depending on the application, you can customize the display of the data entry screens and thus reduce them to the bare essentials. Detailed reports and analyses are available to you in the subsequent inspection data evaluation in the interest of holistic quality optimization.

Compact.Net is a central tool for carrying out, evaluating, and planning incoming goods, outgoing goods, and intermediate inspections as well as SPC and assembly inspections during production – thus covering all aspects of quality assurance.

Functions of the Software for Inspection Planning & Quality Inspection

Inspection Planning

  • Incoming Goods, SPC & Final Inspection
    Standard-compliant sampling plans and inspection scope dynamization, for example according to:
    • ISO 2859-1, ISO 2859-3, ISO 3951-1 normal / reduced / intensified
    • fixed n/c, interval inspection, inspection on demand, lot-related
    • Nest inspection, on a percentage basis, SPC nest inspection (use as SPC software)
    • free definition incl. skip lot
  • Create Inspection Plans Easily
    Simplified creation of inspection plans thanks to:
    • Knowledge base
    • Characteristics templates
    • Familiy inspection plans
    • QDAS inspection plan import
  • Test Orders
    Simulation of inspection orders for controlling completeness and suitability
  • Integrated CAD Inspection Planning
    Automated stamping of drawing characteristics with import of inspection characteristics and specifications from CAD drawings (e.g. DXF, DWG, STEP 3D models, IGES) via CAD inspection planning and integrated CAD viewer
  • Standard-compliant, Flexible & Individual
    • DIN-fitting and individual fitting tables
    • Freely definable inspection strategy for customer- and supplier-specific inspection plans
    • Text modules for standardized formulations and error descriptions
    • Inclusion of graphics, photos, texts, tables, videos as well as many more data formats
    • Calculation formulas for combined calculated characteristics
    • Freely selectable intervention limits and calculation dates
    • Characteristic-specific inspection scope dynamics
  • Traceability
    • Seamless version management of inspection plans with change index and history
    • Nest, mold and sample management
    • Batch planning
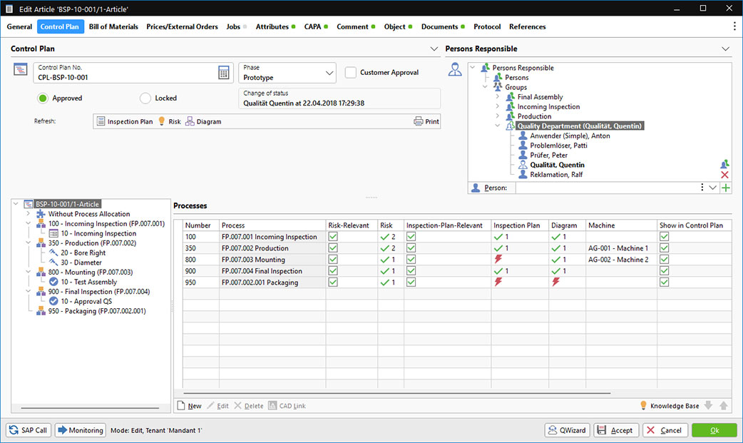
  • Control Plan Software
    Creation of IATF 16949 compliant control plans with synchronization of inspection plan and control plan
  • LIMS (Laboratory Information Management System)
    Utilization as LIMS software for sample management and analysis
Show more

Quality Inspection

  • Order Control & Data Import
    Bidirectional and fully automatic communication with the PPS or ERP system, including master data, order data, status messages and inspection results as well as optional connection to the ARBURG ALS host computer system
  • All Orders at a Glance
    Online monitoring of all inspection orders with individual QM control station, including process monitoring and warning functions and the option of connecting acoustic and visual signaling devices
  • Integrated CAD Viewer
    Visualization of the stamped drawing characteristics and corresponding value trend when acquiring inspection data using the CAD viewer
  • Data acquisition - Online, Offline, Manually or Automated
    All modern methods for data input, such as QR codes, NFC tags, barcodes, direct input, mobile or stationary reading and input devices, are available.
    The options include, among others:
    • Can be connected to any conventional measuring device
    • Connection of protocol-capable measuring machines such as coordinate measuring machines, scales and multi-point measuring machines as well as internally developed measuring equipment via automatic measurement data import
    • Decentralized or local inspection data acquisition without direct database integration – with inspection order export and import
  • Facilitated Acquisition & Monitoring
    Support for data acquisition via customizable acquisition windows and editing screens and graphical inspection data acquisition with defined corrective measures in case of process violations
Show more

Evaluation & Reporting

  • Visualization as Control Chart
    Comprehensive and configurable evaluation planning with visualization as original value, traffic light, histogram, probability network, Xbar/R map, Xbar/s map, median/s map, median/R map, gliding Xbar/s map, gliding Xbar/R map, np map, error collection map, classification map, Pareto analysis, W-network, etc.
  • Machine & Process Capability
    Calculation of the capability indices Pm/Pmk, Pp/Ppk, Cp/Cpk and calculation of intervention limits
  • Statistic Tools
    Test for trends, RUN and middle-third
  • Potential Analysis
    Inspection data of a current order can be compared with other matching orders or items
  • Measurement Data Validation Using Machine Learning
    Determining whether measurement data has been manipulated or corrupted by man or machine during test data acquisition. Types of manipulation: the same value is repeated across several measurements, repetition of the same distance between the measured values, the values or the pattern of a good sample are repeated
  • Export
    Easy export of measurement data as Excel file, ASCII or DFQ
  • Reporting
    The software automatically generates print documents and certificates such as inspection plans, specific test reports in accordance with EN 10204:2004, CoA, labels and more. Individual documents can be easily created and customized.
Show more

Cross-Modular Functions

  • Assign gauges from the Calibration Management Software PMM.Net directly within the inspection plan and use gauges in the inspection data acquisition
  • Export inspection plans in the ISIR Software EMP.Net
  • Control Plan Manager with integration to EMP.Net, the FMEA Software Risk.Net and the process flow in the Process Management Software Process.Net
  • Access documents mandatory for acknoledgement from the Document Management Software QBD.Net directly within the inspection data acquisition
  • Production-accompanying calibration with PMM.Net: Calibration directly at the measuring station during the inspection process within the inspection mask and transfer of data to PMM.Net for history and evaluations
  • Wizard-led complaint generation with the Deviation Management Software REM.Net in case of process violations

Standards-Compliance of the Quality Inspection Software

  • DIN EN ISO 9001
  • DIN EN ISO 13485
  • FSSC 22000
  • IATF 16949
  • MSA 4 / VDA 5
  • DIN EN 9100
  • DIN EN ISO/IEC 17025
  • FDA 21 CFR Part 820.80
  • FDA 21 CFR Part 820.65
  • FDA 21 CFR Part 820.250
  • FDA 21 CFR Part 11
  • GMP
  • IFS
  • ISO 5479
  • DIN ISO 2859-1
  • DIN ISO 2859-3
  • DIN ISO 3951-1
  • DIN ISO 3951-2
  • DIN ISO 3534-2
  • DIN ISO 22514-2
  • DIN EN ISO 10012
  • DIN EN 10204
  • More Regulations »

Why CAQ AG?

Service Commitment and Product Philosophy

Our understanding of service is based on supporting our customers in each and every aspect relating to our software solutions. With our maintenance contract, we offer a complete package that includes everything you need to ensure continuous support for your CAQ.Net software solution before, during, and after implementation.

  • Included
    Updates, Upgrades & Release Changes
  • Included
    Support from QM & IT Professionals
  • Included
    User Workshops
  • Included
    Screencasts
  • Included
    Conformity to Standards
  • Included
    Information Security

Screencast
Software Tutorials & User Workshops

Sign up to CAQ.net and discover
short films on the usage of our CAQ.Net software.

Sign Up Now