Change.Net

Änderungsmanagement-Software

Änderungsworkflows systematisch erstellen, überwachen und umsetzen.
Software CAQ.Net
Abteilungsübergreifende
Änderungsworkflows
Skalierbare
Änderungsprozesse
Dokumentation & Rückverfolgbarkeit
aller Änderungen

Änderungsmanagement-Software Change.Net
Änderungsmanagement-Software Change.Net

Änderungsprozesse zentral steuern

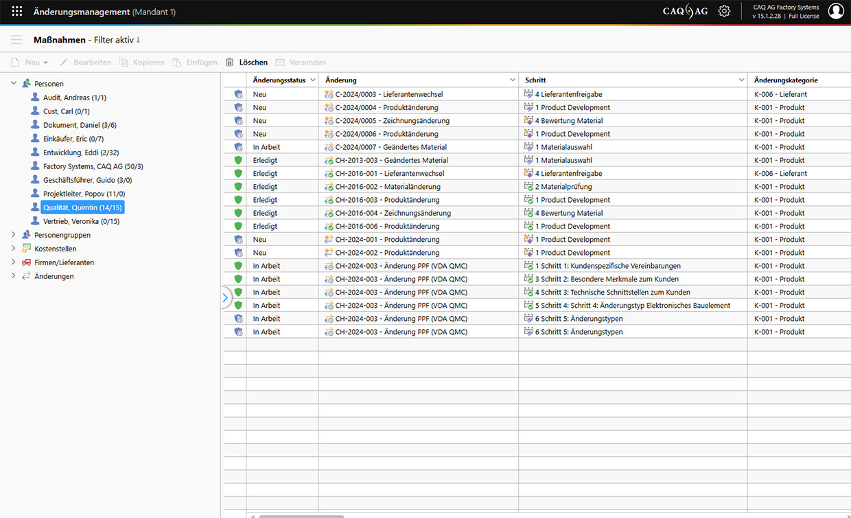
Die Change Control Software Change.Net ist Ihre Lösung für zentral gesteuertes und bereichsübergreifendes Änderungsmanagement. Mit Software können Sie sämtliche Veränderungsprozesse im Unternehmen flächendeckend überwachen sowie Änderungen an Produkten oder Prozessen kontrolliert, koordiniert und kosteneffizient umsetzen. Von der Anpassung eines Begleitdokuments bis zur Umrüstung der Produktion oder zum augenscheinlich unbedeutenden Arbeitsschritt im Zulieferunternehmen: Mit Change.Net wird im Veränderungsprozess nichts vergessen und nichts übersehen.

Funktionen der Änderungsmanagement-Software

  • Skalierbare Änderungsprozesse
    Abbildung sämtlicher Änderungsprozesse mit beliebig vielen Schritten, Maßnahmen und Fragebögen
  • Assistentengeführte Anlage von Änderungen
    Änderungen mittels Assistenten anlegen und flexibel definierbare Vorlagen bei der Gestaltung von Änderungsvorgängen nutzen
  • KI-Assistent
    Erstellung individueller Fragebögen mittels KI-Assistent
  • Einbindung aller Mitarbeiter
    Zugriff mittels plattformunabhängiger Web-Applikation
  • Abteilungsübergreifende Änderungsworkflows
    Zentral gesteuertes Änderungsmanagement mit frei definierbaren Änderungsworkflows unter Einbindung verschiedener Abteilungen und Verantwortlichkeiten
  • Änderungen genehmigen & Risiken bewerten
    Möglichkeit zur Risikobewertung oder Genehmigungspflicht bei einzelnen Änderungsschritten
  • Überwachung & Rückverfolgung
    Anlage, Delegierung und Überwachung von bereichsübergreifenden Maßnahmen mit Definition von Zieldatum und Priorität
  • Relevante Informationen direkt verknüpft
    Informationen wie z. B. E-Mail, PDF, Dokumente oder Grafiken per Drag & Drop hinzufügen
  • Auswertungen & Berichte
    Auf Knopfdruck einsatzfertige oder individuelle Berichte generieren

Modulübergreifende Funktionen

Normenkonformität der Änderungsmanagement-Software

  • FDA 21 CFR Part 820.30
  • FDA 21 CFR Part 820.40
  • FDA 21 CFR Part 820.70
  • FDA 21 CFR Part 210-211 (CGMP)
  • DIN EN ISO 9001
  • IATF 16949 (6.3, 8.3.6, 8.5.6, …)
  • DIN EN ISO 13485
  • DIN EN 9100
  • DIN EN ISO/IEC 17025
  • GMP
  • IFS
  • weitere Normen »

Warum CAQ AG?

Serviceversprechen und Produktphilosophie

Unser Serviceverständnis basiert darauf, unseren Kunden in sämtlichen Aspekten rund um unsere Softwarelösung zur Seite zu stehen. Hierzu bieten wir mit unserem Wartungsvertrag ein Komplettpaket, in welchem alles enthalten ist, um die durchgängige Betreuung Ihrer CAQ.Net Softwarelösung vor, während und nach der Inbetriebnahme zu gewährleisten.

  • Inklusive
    Updates, Upgrades & Releasewechsel
  • Inklusive
    Support durch QM- und IT-Profis
  • Inklusive
    Anwenderworkshops
  • Inklusive
    Screencasts
  • Inklusive
    Normenkonformität
  • Inklusive
    Informationssicherheit

Screencast
Software Tutorials & Anwenderworkshops

Registrieren Sie sich jetzt für CAQ.net
und entdecken Sie die Kurzfilme zur Softwarebedienung.

Jetzt registrieren