Layered Process Audit Software

Audit processes, ensure standards, and live quality.
Software CAQ.Net
Automatic audit scheduling
depending on frequency
More independence through
mobile data acquisition
Initiate & track
corrective actions

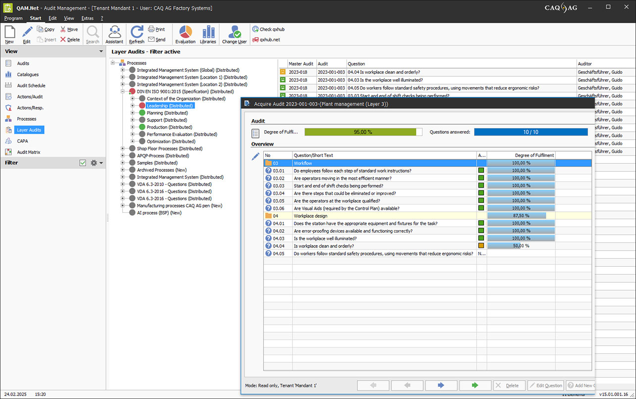
Layered Process Audit in QAM.Net
Layered process audit in the audit management software QAM.Net

Why LPA software?

The Layered Process Audit (LPA) is a regularly conducted, multi-stage process audit carried out directly at the workplace. It ensures that critical processes, standards, and agreements are reliably adhered to at all company levels (layers). With the help of straightforward checklists and direct process reviews involving managers, you can identify deviations at an early stage and ensure that workflow steps are carried out reliably. Due to the high frequency and direct auditing of processes at different levels, LPAs require structured planning and seamless tracking.

The LPA Software supports you with automated audit planning, binding action tracking, and real-time transparency. This helps you prevent manual errors, media breaks, and a lack of traceability.

Layered Process Audits with QAM.Net

The QAM.Net software helps you to embed layered process audits (LPAs) in your company on a long-term basis and develop them from a singular mandatory task into a meaningful and valuable routine.

  • Structured and compliant
    QAM.Net enables the structured, standardized, and compliant execution of layered process audits, in which roles, audit intervals, and requirements (e.g., according to IATF 16949, VDA, OEM) are represented systematically and audit-proof.
  • Centralized audit management
    Whether system audits, product audits, process audits, or LPAs – all audit types are planned, performed, evaluated, and tracked in a central system.
  • Questionnaires & checklists
    Create, configure, and standardize company-wide audits.
  • Mobile use & offline function
    Audits can be recorded directly on site via tablet or smartphone.
  • Automated action tracking
    Audit deviations are directly transferred to tasks and correction processes and tracked.
  • Seamless integration into quality management
    Linked to document control, CAPA, training, and risk modules via a central database.

Layered Process Audit Software FAQ

Why should layered process audits be digitized?

Digitizing LPAs leads to greater standardization, more accountability, and transparency.

How does LPA software contribute to quality improvement?

LPA Software contributes to quality improvement by identifying process deviations at an early stage, consistently tracking measures, and systematically involving managers.

Is audit data stored in an audit-proof manner?

Yes, QAM.Net stores audit data in an audit-proof manner. It is fully documented, traceably versioned, and protected against subsequent manipulation.

Can audit data be exported?

Yes, audit data can be exported from QAM.Net for further processing, e.g., for evaluations, reports, or management reviews.

Why CAQ AG?

Service Commitment and Product Philosophy

Our understanding of service is based on supporting our customers in each and every aspect relating to our software solutions. With our maintenance contract, we offer a complete package that includes everything you need to ensure continuous support for your CAQ.Net software solution before, during, and after implementation.

  • Included
    Updates, Upgrades & Release Changes
  • Included
    Support from QM & IT Professionals
  • Included
    User Workshops
  • Included
    Screencasts
  • Included
    Conformity to Standards
  • Included
    Information Security